Modelo 179 - Desglosar informe
El informe previo que Zeta80app genera y guarda cuando presentamos el modelo 179 a la Agencia Tributaria, lo podemos desglosar luego en informes independientes para cada propietario. De este modo, si nos interesa, le podemos entregar a cada uno de ellos un documento con la información facilitada a la Agencia Tributaria sobre sus reservas.
El proceso es sencillo y solo tenemos que seguir los pasos que se detallan abajo, siempre y cuando nuestro sistema sea de 64 bits, ya que esta herramienta no opera en plataformas Windows de 32 bits (+info aqu´í).
A. Para versiones 12.00 o superiores
A partir de la versión 12.00, Zeta80app se encarga de todo el proceso.
A.1 Localizar el informe del 179
Desde la opci´´on "179" > "Modelos 179 presentados" tenemos que acceder a la lista de presentaciones realizadas y hacer doble clic sobre la que nos interesa (paso 1 de la imagen que sigue).

Al hacerlo se abrirá la ventana con la información de esa presentación y tendremos que hacer clic sobre el botón señalado con el número 2.
A.2 Desglosar informe
Ahora, siguiendo el orden indicado en la imagen de abajo, nos tenemos que situar sobre el documento con el texto "Modelo 179 - Informe" (1) en la columna "Tipo", luego pulsar el botón de desglosado(2).

Cuando el proceso termine, el programa nos avisará y abrirá la carpeta en la que se han guardado los informes desglosados.
B. Para versiones anteriores a la 12.00
Aunque requiere más acciones por nuestra parte, si se siguen los pasos no tenemos por qué encontrarnos con ningún contratiempo.
B.1 Establecer carpeta
Crear en nuestro ordenador una carpeta o determinar una que ya exista para guardar el informe principal (el que contiene todas las reservas del modelo 179) y en la que se generarán los informes por propietario.
B.2. Descargar el programa
El programa que desglosa el informe lo tenemos que descargar desde http:*www.turigest.com/files/split179report.exe y guardarlo en la carpeta que hayamos decidido en el paso anterior.
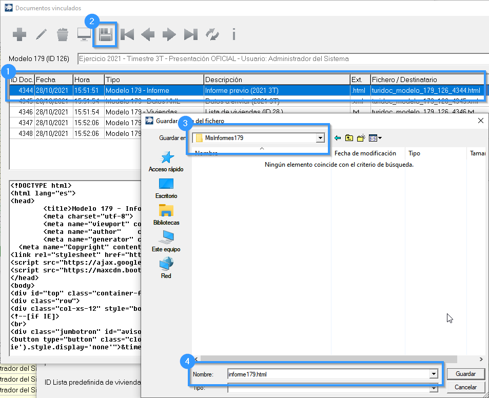
B.3 Localizar el informe del 179
Desde la opci´´on "179" > "Modelos 179 presentados" tenemos que acceder a la lista de presentaciones realizadas y hacer doble clic sobre la que nos interesa (paso 1 de la imagen que sigue).

Al hacerlo se abrirá la ventana con la información de esa presentación y tendremos que hacer clic sobre el botón señalado con el número 2.
B.4 Guardar el informe
Ahora, siguiendo el orden indicado en la imagen de abajo, nos tenemos que situar sobre el documento con el texto "Modelo 179 - Informe" (1) en la columna "Tipo", luego pulsar el botón de guardar (2), después situarnos en la carpeta que hemos elegido para guardar y procesar los informes (3) y, finalmente, guardarlo con el nombre "informe179.html" (4).

Cuando Zeta80app nos pregunte si queremos abrir la carpeta donde se ha guardado el fichero, le decimos que sí, con lo que se nos abrirá una ventana como esta:

B.5 Desglosar
Ahora bastará con hacer doble clic sobre "split179report" para que nuestro informe se desglose, generando un informe independiente para cada propietario dentro de una carpeta como la marcada en azul a continuación:


Hay que tener en cuenta que las reservas excluidas de la presentación del modelo 179, que aparecen con fondo rosado en el informe principal, no se incluyen en los informes de los propietarios.
Enlaces de interés:
Zeta80app 11.04b